STUDIO TOKI のブログ

Houdini Material Builder

2024.10.23

こんにちは。スタジオトキのCG担当です。
今回はHoudiniの Material Builderについて触れていきたいと思います。GPUレンダーには適応していないのでもしGPUまたはXPUレンダリングをする場合は注意してください。

Material Builder

まずMaterialNetworkとObjectを作成します。Material BuilderはNodeベースで編集可能なShaderです。

Houdini Material Builder

Material Builder作成

中へダブルクリックで入ったらその中でMaterial Builderを作成します。

Houdini Material Builder

その後、Material Builderの中にダブルクリックで入ります。入ると下記の5つがあるかと思います。

Houdini Material Builder

次にPrincipledshaderCoreとComputeLightingを作成以下のように繋ぎます。

Houdini Material Builder

これで基本のセットアップは完了です。後は基本的に他のShader同様、PrincipledshaderCoreの色や各種値を変更すればマテリアルを編集できます。

Textureの適用

Textureを作成してここに各種MapをImportして繋ぎます。今回はチェッカーマップをベースカラーに適用しました。

Houdini Material Builder

ここから更に他のMapを混ぜたいと思います。方法はMixまたはMixColorを作成して以下のように繋ぎます。Bias Amountで混ぜるバランスを調整します。

Houdini Material Builder
Houdini Material Builder

NormalとDisplacementの適用

NormalとDisplacementの適用については少し特殊な組み方をする必要があります。

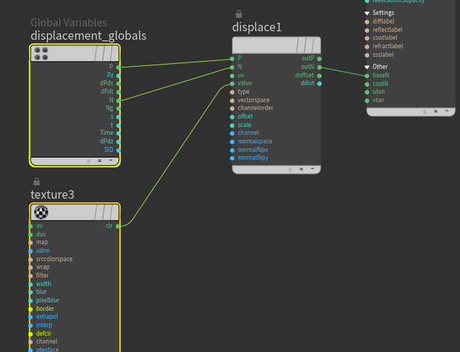
まずdisplaceを作成します。その後displacement_globalsのPとNをdisplaceのPとNに繋ぎます。

次にTextureをValueに繋ぎます。

そしてNormalならoutNをPrincipledshaderCoreのOtherの中にあるbaseNに繋ぎます。Displacementの場合はoutPとoutNをdisplacement_outputのPとNにそれぞれ繋ぎます。

Normal

Houdini Material Builder
Houdini Material Builder

Displacement

Houdini Material Builder
Houdini Material Builder

分かりづらかったのでSphereに適用しました。

如何でしたでしょうか。

スタジオトキでは3D モデルの制作から配信、動画制作なども幅広く承っております。
無料の内覧会も行っておりますので、まずはお気軽にご相談ください!

Twitter アカウントはこちら
ご予約はこちらから
お問い合わせはこちらから